Deliver
Finalize, Handoff and Quality Assurance
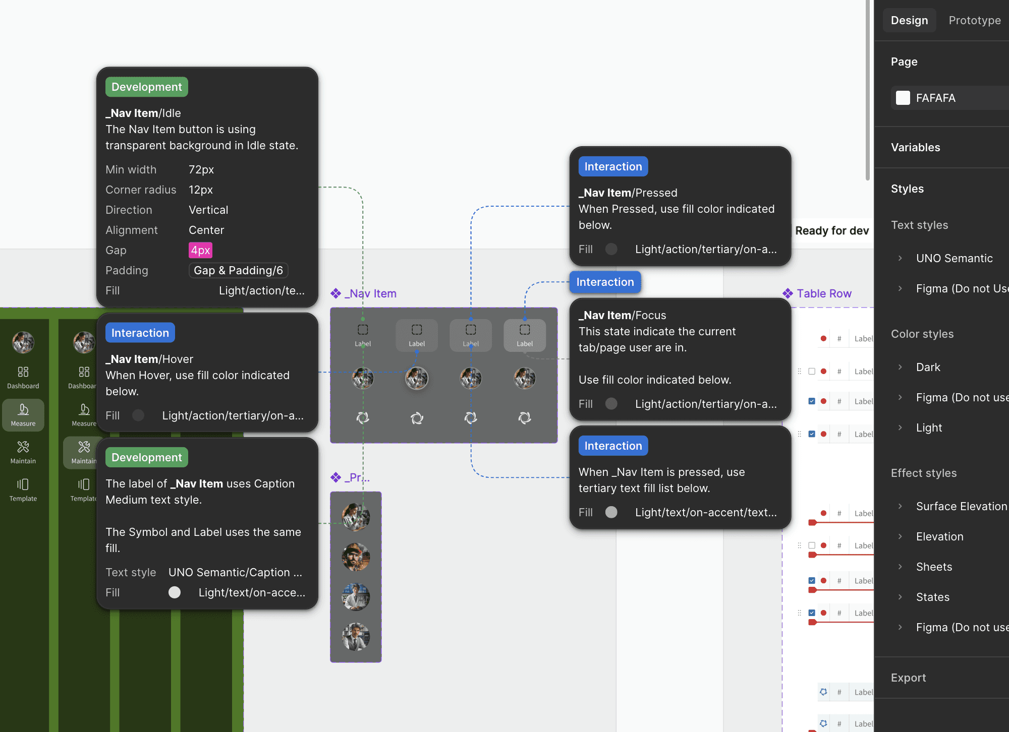
Clean Figma files with contextual annotations
Structured assets, components, and design tokens
A vibrant design system tailored to your tech stack.
Specifications for responsive rules, states, and accessibility notes
Live walkthroughs in Figma Dev Mode or any handoff tools
Quick processing of questions and answers as well as support for special cases.
Joint reviews to ensure that everything is ready for release.
Visual and functional quality assurance based on specifications and prototypes
Accessibility checks (WCAG/EN 301 549 compliant)
Review of design deviations with corrective suggestions
Long-term support and continuous knowledge transfer through guides and training after product launch


